背景
APT-C-01组织是一个长期针对国内国防、政府、科技和教育领域的重要机构实施网络间谍攻击活动的APT团伙,其最早的攻击活动可以追溯到2007年,360威胁情报中心对该团伙的活动一直保持着持续的跟踪。团伙擅长对目标实施鱼叉攻击和水坑攻击,植入修改后的ZXShell、Poison Ivy、XRAT商业木马,并使用动态域名作为其控制基础设施。
360威胁情报中心对日常的在野恶意代码跟踪流程中发现疑似针对性的APT攻击样本,通过对恶意代码的深入分析,利用威胁情报中心数据平台,确认其与内部长期跟踪的APT-C-01团伙存在关联,并且结合威胁情报数据挖掘到了该团伙更多的定向攻击活动。
木马分析
基于开源威胁情报,360威胁情报中心发现http://*****einfo.servegame.org域名地址托管了多个攻击恶意代码和恶意HTA文件,其用于攻击载荷的下载和分发。
Dropper分析
通过结合对此恶意代码分发域名上的恶意载荷分析,推测其应该使用CVE-2017-8759漏洞文档来投放第二阶段的攻击载荷,由于目前暂未关联到实际用于攻击活动的漏洞文档文件,结合该团伙过去的攻击特点,其应该是用于邮件鱼叉攻击。
并且进一步下载恶意的HTA文件,其执行PowerShell指令下载Loader程序,保存为officeupdate.exe并执行。
Loader分析
根据Loader程序中包含的字符串信息,制作者将其命名为SCLoaderByWeb,版本信息为1.0版,从字面意思为从Web获取的Shellcode Loader程序。其用来下载执行shellcode代码。
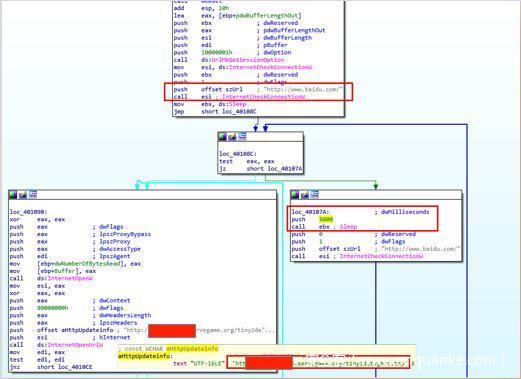
Loader程序首先会尝试连接www.baidu.com判断网络联通性,如果没有联网,会每隔5秒尝试连接一次,直至能联网。
然后从http://*****einfo.servegame.org/tiny1detvghrt.tmp下载payload,如图:
接着判断文件是否下载成功,如果没有下载成功会休眠1秒后,然后再次尝试下载payload:
下载成功后,把下载的文件内容按每个字节分别和0xac,0x5c,0xdd异或解密(本质上就是直接每个字节异或0x2d),如图:
之后把解密完的shellcode在新创建的线程中执行,如图:
Shellcode分析
分发域名地址托管的.tmp文件均为逐字节异或的shellcode,如下图为从分发域名下载的tinyq1detvghrt.tmp文件,该文件是和0x2d异或加密的数据。
解密后发现是Poison Ivy生成的shellcode,标志如下:
通过分析测试Poison Ivy木马生成的shellcode格式与该攻击载荷中使用的shellcode格式比较,得到每个配置字段在shellcode中的位置和含义。
其shellcode配置字段的格式详细如下:
在分析Poison Ivy中获取kernel32基址的代码逻辑时,发现其不兼容Windows 7版本系统,因为在Windows 7下InitializationOrderModule的第2个模块是KernelBase.dll,所以其获取的实际是KernelBase的基址。
由于Poison Ivy已经停止更新,所以攻击团伙为了使shellcode能够执行在后续版本的Windows系统,其采用了代码Patch对获取kernel32基址的代码做了改进。
其改进方法如下:
- 在原有获取kernel32基址代码前增加跳转指令跳转到shellcode尾部,其patch代码增加在尾部;
- patch代码首先获取InitializationOrderModule的第2个模块的基址(WinXP下为dll,WIN7为kernelbase.dll);
- 然后获取InitializationOrderModule的第二个模块的LoadLibraryExA的地址(WinXP下的dll和WIN7下的kernelbase.dll都有这个导出函数)
- 最后通过调用LoadLibraryExA函数获取kernel32的基址。
攻击者针对shellcode的patch,使得其可以在不同的Windows系统版本通用。
该shellcode的功能主要是远控木马的控制模块,和C2通信并实现远程控制。这里我们在Win7系统下模拟该木马的上线过程。
对控制域名上托管的其他shellcode文件进行解密,获得样本的上线信息统计如下:
关联分析
通过进一步分析攻击载荷的回连C&C域名,发现大部分域名都是ChangeIP动态域名,从子域名的命名,攻击者更喜欢采用和Office,系统更新,163邮箱和招聘网相关的命名关键词。
1.结合360威胁情报平台对C&C域名进行关联分析。这里我们对该团伙这次行动中(ding2.exe)使用的C&C域名*****sendsmtp.com进行分析,其当前解析IP为*****.*****.171.209。

3.通过搜索*****usic.com这个域名,得到关联样本。
该样本为该组织早期的攻击恶意代码。
4.查询该域名历史解析IP。
5.对域名历史映射的IP地址***.***.114.161进行查询,发现*****e165.zyns.com域名,这个域名同样也是ChangeIP动态域名,并且曾经用于CVE-2017-0199的漏洞文档。
该漏洞文档是一个关于十九大的PPT,其最后修改时间为2017年12月12日。根据文档文件中的元数据,可以推测攻击者从网上检索到了“杨建华”制作的学习十八大党章的PPT文档,由名字为”steusr”的用户最后修改该文档内容制作为诱导文档。
该漏洞文档会下载执行一个HTA文件。
总结整体关联展示如下图所示:
总结
基于我们对该APT团伙的长期跟踪,结合本次攻击Campaign的细节我们对团伙的攻击战术技术如下:

目前,基于360威胁情报中心的威胁情报数据的全线产品,包括360威胁情报平台(TIP)、天眼高级威胁检测系统、360 NGSOC等,都已经支持对此APT攻击团伙攻击活动的检测。
参考链接
https://twitter.com/avman1995/status/933960565688483840







































发表评论
您还未登录,请先登录。
登录