翻译:shan66
预估稿费:140RMB
投稿方式:发送邮件至linwei#360.cn,或登陆网页版在线投稿
前言
在2016年11月8日,Microsoft发布了Windows身份验证方法(MS16-137)的安全更新,其中包括3个CVE:
虚拟安全模式信息泄露漏洞CVE-2016-7220
本地安全机构子系统的拒绝服务漏洞CVE-2016-7237
Windows NTLM特权提升漏洞CVE-2016-7238
CVE-2016-7237
具体CVE-2016-7237而言,相应的补丁被应用到影响LSASS服务的“lsasrv.dll”上面。
该漏洞影响所有Windows版本(包括32位和64位),并且在修补程序发布的同一天,LaurentGaffié(@PythonResponder)同步提供了更为详细的报告。同时,他还发布了触发该漏洞的概念验证(PoC)代码。
关于更加详细的说明,请访问:
http://g-laurent.blogspot.com.ar/2016/11/ms16-137-lsass-remote-memory-corruption.html
下面是PoC的下载地址:
https://github.com/lgandx/PoC/tree/master/LSASS
通过利用这个PoC,我们发现在Windows Server 2008 R2和Windows 7也存在这个漏洞:
漏洞分析
简而言之,该漏洞被报告为远程拒绝服务,其中崩溃是NULL指针引用所导致的。
当LSASS服务崩溃时,攻击目标将在60秒后自动重新启动,对于生产服务器来说,这是无法忍受的。
下面文字引自该报告:
“这允许攻击者远程分配一个巨大的内存块,用来存放不超过20000字符的消息…”
当攻击目标能够接收如此巨大(具体由“Simple Protected Negotiation”确定)的博文时,攻击者基本上就可以通过“Session Setup Request”数据包,使用SMB1或SMB2来利用这个漏洞。
通过下图可以看出,它的具体大小为0x80808080:
这个尺寸(当然是不怀好意的)将被“NegGetExpectedBufferLength”函数所读取,它是“NegAcceptLsaModeContext”的后继:
如果这个函数的返回值为0x90312(SEC_I_CONTINUE_NEEDED),那么"LsapAllocateLsaHeap"函数就会据此分配一个硕大的内存块。
由于分配的内存块接近4GB,所以可能会失败。
如果分配失败,就为出现NULL指针引用创造了一个必要条件。
代码对比
通过将“lsasrv.dll”的v6.1.7601.23545版本与v6.1.7601.23571版本进行比对,我们可以在“NegpBuildMechListFromCreds”函数中找到CVE-2016-7237的修复代码:
简单来说,修复代码会检查包含指向CRITICAL_SECTION对象的指针的结构指针是否为NULL。
由此看来,修复代码的人对于该漏洞存在一些误解,因为根据LaurentGaffié发布的PoC来看,安全问题不在结构指针中,而是在这个结构指向的CRITICAL_SECTION对象的一个字段中,当分配过大的内存块失败的时候,它就会变成NULL!
所以,NULL指针的检查应该在这里:
能触发Windows 8.1/10中的漏洞吗?
虽然公开的PoC无法在Windows 8.1或Windows 10中触发该漏洞,但研究人员和Microsoft也做出声明,指出这些Windows版本也容易受到攻击。
让我们看看这到底是为什么。
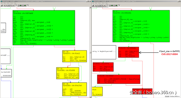
正如我前面所说,“NegGetExpectedBufferLength”函数会从SMB数据包读取这个邪恶的尺寸值。
然后,该函数必须返回0x90312值(SEC_I_CONTINUE_NEEDED),从而造成分配的内存过大而失败。
不幸的是,在最新的Windows版本中,已经在此函数中添加了一个额外的检查,即将这些恶意的尺寸与0xffff(64KB)进行比较。
如果恶意尺寸大于0xffff(64KB),那么这个函数不会返回0x90312值,而是返回0xC00000BB值(STATUS_NOT_SUPPORTED),这样,就不会引起内存分配失败了,所以这个漏洞就不会触发。
另一方面,如果我们使用小于或等于0xffff(64KB)的恶意尺寸,内存分配也不会失败,自然也不会触发该漏洞。
那么,为什么Windows 8.1和Windows 10易受攻击呢?
虽然内存分配失败时会触发这个bug,但这并不意味着分配的内存必须是巨大的,关键在于LSASS服务没有足够的可用内存来进行分配。
实验证明,只要在Windows 7和2008 R2中建立几个SMB连接并发送值为0x1000000(16 MB)的恶意内存尺寸,就会触发这个漏洞。
问题是,对于最新的Windows版本来说,是不会使用这种尺寸的,因为正如我前面所说的,其上限为64KB。
因此,触发这个漏洞的唯一方法应该是在LSASS服务中耗尽其内存。为了达到这个目的,可以这样做:在LSASS认证过程中找出可控制的malloc,并创建大量连接来耗尽其内存,直到“LsapAllocateLsaHeap”函数失败为止。也许,这种内存耗尽方法可以很容易地在本地情况下实现。
结束语
当我理解了公开的PoC对Windows 10无效的原因之后,我突然意识到,发布的这个漏洞补丁根本就不起作用。
令人惊讶的是,公开漏洞利用代码公布至今已经两个多月了,有那么多的Windows用户在使用这个补丁来提供保护,但是根本没有人注意到这个问题。
直到1月10日,Microsoft发布了一个新的安全公告,其中包括受MS17-004漏洞影响的系统的补丁。
如果我们对比最新的“lsasrv.dll”版本(v6.1.7601.23642),我们可以看到,它是通过修改“NegGetExpectedBufferLength”函数来修复该漏洞的。
简单来说,Windows 8.1和Windows 10上针对数据包的64KB上限的安全检查,现在已添加到其余的Windows版本上了,并且同样使用64KB作为数据包大小的上限。
















发表评论
您还未登录,请先登录。
登录