作者:chu@0kee
投稿方式:发送邮件至linwei#360.cn,或登陆网页版在线投稿
后门账号
防火墙的管理服务默认运行在 22、23 端口,需登录才能使用,默认的管理员用户密码为████。除此之外,系统中还存在另一个用户,此用户在官方文档中并未提及,或者可以称为后门账号?
dumpsh 命令注入
漏洞原理
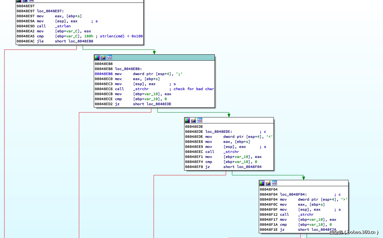
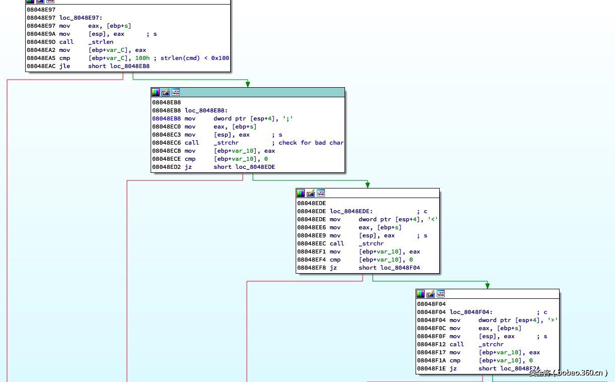
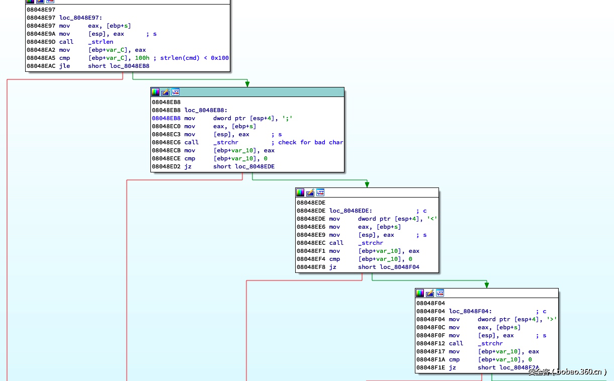
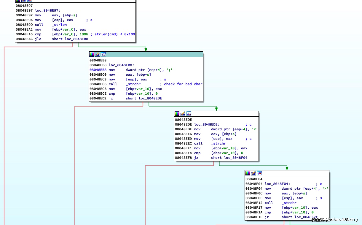
dump 用户登录后的 console 为 dumpsh,该程序内对关键字做了较完善的黑名单+白名单过滤。
如图,程序中过滤了大量字符以避免命令注入:
具体实现为:
被过滤的字符为:;<>|`&~!@#$%^*()/'
并且限制了命令必须为 arp、closs、cpu、tcpdump 等其中之一:
若命令为 tcpdump 则进入到 parse_tcpdump 函数,其中又过滤了 -w、-f、-F 参数:
最后调用 system 执行命令:
绕过字符过滤
可以看到用户的输入被带入到 system 函数中,但程序做了较严格的过滤导致无法注入特殊字符。这里的绕过用到了一个 tcpdump 命令的 tip,-z 参数:
通过 -z 参数可以执行一个 binary 文件,测试如下:
但问题是这个执行的命令不能自定义参数,只提供了 file 即保存的文件名一个参数,也就是说实际上执行的命令是 cowsay /tmp/1。那如何利用这个参数去执行自定义的命令呢?我想到的一个办法是「执行可以执行命令的程序」。
说起来比较绕,举个栗子:vi、ftp 等,以 vi 为例,执行如下命令:
tcpdump -n -i eth0 -G1 wrfile -z vi
然后在 vi 中执行命令或读写文件:
读写文件:
e /etc/passwd
执行命令:!ls


















发表评论
您还未登录,请先登录。
登录